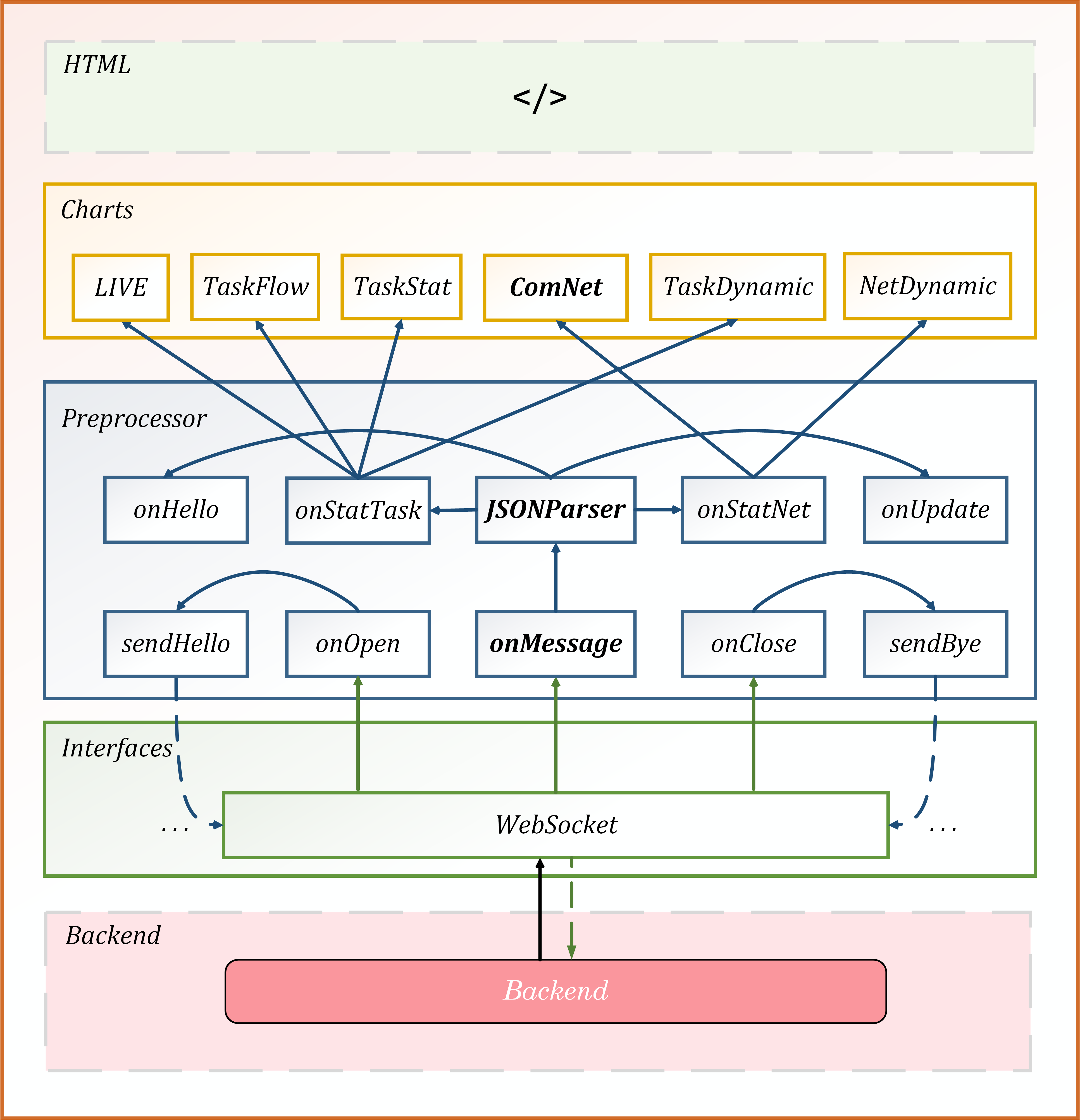
# Dashboard **Repository Path**: edge-intelligence-gw/dash-board ## Basic Information - **Project Name**: Dashboard - **Description**: No description available - **Primary Language**: JavaScript - **License**: Apache-2.0 - **Default Branch**: master - **Homepage**: None - **GVP Project**: No ## Statistics - **Stars**: 0 - **Forks**: 1 - **Created**: 2020-10-06 - **Last Updated**: 2024-02-01 ## Categories & Tags **Categories**: Uncategorized **Tags**: None ## README # 展示平台(*Presentator*) ### 1 介绍 - 部署在**云端**,包括**前端与后台**,提供**时序数据存储**与**统计结果展示**服务 - 后台**基于*Springboot*框架搭建**,**使用*MQTT*协议**实现**文本数据接收(与任务缓存模块(*Client*)通信)**,**使用*gRPC*协议**实现**图片数据接收(与联邦学习模块(*FL*)通信)**,**使用*redis*数据库**实现**时序数据(任务流数据、网络监控数据)存储** - 前端**使用*Bootstrap4***实现**响应式布局**,**使用*Websocket***实现**后台数据实时获取**,**使用*Echarts*库**实现**统计图表绘制** - 后台负责**数据的接收、储存、处理与统计**,前端负责**数据的展示(页面渲染、图表绘制)**,整体形成**丰富完备、专业美观的展示平台** ### 2 后台 - **数据收集**:收集**来自*Client*、*FL*、算力网络图模块的数据** - **数据处理**:对数据进行**处理,统一其传向前端的数据格式** - **数据统计**:对数据进行**统计分析,得到有参考价值的统计数据** - **数据传输**:将**处理好的数据与统计数据发送给前端** - **数据存储**:将**重要的数据存入*redis*数据库** ### 3 前端 - **页面渲染**:渲染**展示页面** - **数据传输**:从**后台收集需要的数据** - **图表绘制**:根据数据**绘制统计图表,方便分析观察** ### 4 贡献 - *Fork* 本仓库 - 新建 *to_xxx* 分支 - 提交代码 - 新建 *Pull Request*